Procedural Terrain 2.0 – Geometry Nodes Terrain Generator

Fast procedural terrain generator powered by Geometry Nodes. Infinite landscapes, height-based materials, and automatic LOD for huge scenes with smooth performance. One click to create. Fully procedural.

Procedural Terrain 2.0 is a fast, fully procedural terrain generator for Blender built entirely with Geometry Nodes and Shader Nodes.

Create massive landscapes in seconds with automatic materials, adjustable resolution, and built-in Level of Detail (LOD) optimization — all non-destructive and fully editable.

No baking.
No scripts running every frame.
Just pure node-based performance.

Perfect for:
- environments
- landscapes
- games
- cinematics
- concept art
- large-scale worlds

Simply press Shift + A → Mesh → Terrain and start shaping your world.

🔹 Features

Geometry (Terrain Shape)
* Seed (randomized automatically)
* Noise Scale & Detail
* Height control
* Z Scale (independent from noise)
* Zoom Factor for macro/micro terrain control
* Position & Rotation offsets
* Adjustable terrain size (X/Y)
* Resolution control
* Built-in circular LOD system (up to 6 levels)
* LOD target object (camera or custom)
* Optional triangulation
* Shade smooth toggle

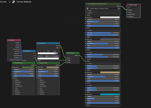
Materials (Terrain Shader)
* Up to 6 height-based layers
* Each layer supports:
- full Principled inputs (color, roughness, metallic, etc.)
- OR full custom shader input
* Height blending with Min/Max positions
* Sharp or smooth transitions
* Works with any textures or procedural shaders
* Ready-to-use default material included

Workflow
* One click terrain creation
* Geometry + material assigned automatically
* Fully procedural & non-destructive
* Works in real time
* Optimized for large scenes

🔹 What’s New in Version 2.0

Version 2.0 is a complete redesign.

Compared to Version 1.0:
* ✅ Geometry Nodes instead of slow Python generation
* ✅ Massive performance improvement
* ✅ Real-time updates
* ✅ Non-destructive workflow
* ✅ Built-in Level of Detail (LOD)
* ✅ Higher resolutions possible with minimal slowdown
* ✅ Cleaner, more flexible system
* ✅ Easier customization

Version 1.0 rebuilt the mesh using scripts.
Version 2.0 runs directly on Blender’s node system — faster, smoother, and scalable.

🔹 How to Use
  1. Press Shift + A → Mesh → Terrain

2 . A terrain object is created automatically

3 . Geometry Nodes modifier + material are assigned

4 . Adjust terrain parameters in the modifier panel:
* Seed
* Scale
* Height
* Resolution
* LOD settings
* etc.

5 . Edit the material to customize textures and layers

Everything updates live.

You can also apply the Geometry Nodes modifier at any time to convert the terrain into a regular mesh and switch to Sculpt Mode for manual refinement. Sculpt rivers, cliffs, hills, or custom shapes freely — the material will continue to work correctly. Because the shader is height-based, layer colors automatically adapt to your edits, so newly sculpted mountains, valleys, or slopes are shaded appropriately without any extra setup.

🔹 Installation
  1. Edit → Preferences → Add-ons
  2. Click Install
  3. Select the .zip file
  4. Enable the addon
🔹 Who is this for?
  • Environment artists
  • Game developers
  • Blender generalists
  • Procedural workflows
  • Anyone who needs fast terrain generation without heavy setup
Procedural Terrain 2.0 – Geometry Nodes Terrain Generator
$15 $15
Name Procedural Terrain 2.0 – Geometry Nodes Terrain Generator
Archive version 2.0.1
Platforms windows-x64, macos-arm64, linux-x64, macos-x64, windows-arm64
File size 20.9 MiB